专业代码:120901K
旅游管理专业培养方案
best365官方网站于2018年开设旅游管理专业,2020年获批北京市一流本科专业建设点,2021年获批国家级一流本科专业建设点。本专业顺应全球快速发展的体育旅游产业需求,秉持“强基础、擅实践、重跨界”的培养理念,以培养具有深厚理论功底、敏锐市场洞察力以及旅游和体育跨界融合创新能力的未来行业领导者为己任。专业师资力量雄厚,所有教师均具有硕士或博士学位,多名教师入选国家级与省部级人才计划。专业配备了户外运动研究中心、体育旅游研究院、体育(奥运)旅游大数据实验室等科研平台,建立了多家与代表性企事业单位合作的产业实习实践基地,建设了国际合作交流平台,为培养理论素养与实践经验兼具的高素质复合型旅游管理人才奠定了坚实的基础。
一、培养目标
(一)目标定位
本专业契合国家体育与旅游产业的融合发展的趋势与需求,培养具有坚定职业信念、浓厚行业热情、前沿管理理念和多元文化素养,掌握扎实的旅游策划规划、旅游项目运营管理等基础理论知识,具备较强的旅游与体育跨界融合创新能力、跨领域资源整合与项目管理技能,富有创新精神和创业意识,能够在旅游、体育相关的各级政府部门、社团组织、企事业单位等机构从事旅游策划与规划、旅游产品开发、旅游项目管理、旅游市场营销、群众体育赛事运营等工作的高素质复合型人才。
(二)目标内涵
毕业后5年左右在社会和专业领域发展预期:
1.道德修养:理想信念坚定,爱党爱国,牢固树立并践行社会主义核心价值观;具有社会责任感和敬业精神,热爱旅游和体育事业;遵纪守法、恪守学术道德规范;具有良好的职业道德和团队精神。
2.专业能力:扎实掌握旅游管理领域相关的管理学、经济学、社会学、地理学等理论知识,具有良好的专业学科素养;善于运用旅游规划设计、旅游项目运营、群众体育活动和赛事策划与组织的相关理论,高质量开展旅游策划规划、旅游管理运营实践。
3.职业能力:具有能够进行体育旅游策划与规划、项目管理、产品开发及赛事运营的能力,推动旅游与体育的融合发展、旅游项目的成功实施与可持续发展。
4.领导能力:能够在复杂多变的旅游环境中,有效引领团队达成目标;能够识别并激发团队成员的潜力,建立高效、和谐的工作氛围,促进团队协作、提高工作效率;面对各种旅游业务挑战时,能够迅速收集信息,分析情况,做出合理、及时的决策,确保旅游项目的顺利进行。
5.发展能力:具备终身学习与自我提升意识,能制定合适的终身学习和职业发展规划,有效实现自我持续发展;具备创新意识,有利用图像、视频等展示和表达设计构想和创意的能力;具备创业意识,有创业认知能力、资源获取与整合能力,能参与创新创业项目的设计与执行。
二、毕业要求
(一)毕业要求项和指标点
毕业要求1:价值要求
1.1国家认同:具有强烈的民族自豪感和国家认同感,热爱祖国,拥护中国共产党的领导,践行社会主义核心价值观;在旅游事业中积极展现家国情怀。
1.2社会责任:具有强烈的社会责任感,关心国家、社会和人民福祉,熟悉国家有关旅游、体育与健康相关领域的方针、政策,具有立足中国大地,为旅游事业的繁荣发展贡献力量。
1.3体育精神:具有公平、公正、公开的体育精神,树立正确的人生观和价值观,注重言行修养,追求卓越。
毕业要求2:专业知识
2.1通用类知识:掌握一定的自然科学、人文社会科学和创新创业知识,熟悉1门外语,能基本阅读与本专业有关的外文文献;熟练掌握计算机的应用知识;具有健康生活方式的有关知识。
2.2专业类知识:系统掌握旅游学、管理学、经济学、体育学的基础知识和基本理论;理解休闲运动技能的有关原理;熟悉旅游信息化和数据分析技术,能够运用现代信息技术提升旅游服务质量;掌握旅游科研方法,具备撰写研究论文和专业报告的基本知识。
2.3跨专业知识:系统掌握体育学的相关知识;基本掌握户外休闲运动的基础知识;熟悉体育与旅游融合发展的总体趋势。
毕业要求3:专业核心能力
3.1专业实践能力:掌握旅游管理、体育学的核心理论,能够将这些理论于实际案例分析;熟悉旅游规划与开发流程,能够参与制定并实施旅游目的地的规划方案;能够识别并分析旅游市场趋势,运营和管理创新性的旅游项目。
3.2运动技术能力:具有健康的体魄,身体素质达到《国家学生体质健康标准》规定的及格及以上水平,达到学校体育素养要求。具备体育产业的相关知识,能够设计包含体育活动的健康旅游产品;至少基本掌握一项户外休闲运动技能,能够安全指导游客参与。
毕业要求4:研究与创新能力
4.1分析研究能力:能够熟练运用本学科的基本原理和方法,借助人工智能、互联网等现代化手段获取信息、分析数据,对旅游相关领域的问题进行精准判断、深入分析和科学研究,撰写研究报告。
4.2创新创业能力:具有创新意识,具备利用图像、视频等展示和表达设计构想和创意的能力,具有创业意识,具备创业认知能力、资源获取与整合能力。
毕业要求5:个人成长与发展能力
5.1持续发展能力:能自主学习和终身学习,会自我管理,能结合专业发展有清晰的自我职业规划,具有一定的领导力。
5.2沟通协调能力:具备良好的沟通技巧,能够有效地与不同背景的人建立联系和合作,在多元化的环境中工作,促进团队和谐与协作。同时,能够通过有效的沟通解决冲突,增强团队凝聚力,提升项目执行效率。
毕业要求6:素质要求
6.1人文科学素养:具有深厚的人文素养和科学精神,有良好的公共服务意识、公益精神,关注人类文明的传承与发展,尊重自然规律和科学规律。
6.2职业道德操守:具备良好的职业道德和职业操守,诚实守信、勇于创新,具有国际视野,促进旅游事业的健康发展。
(二)毕业要求与培养目标关系矩阵
培养目标 毕业要求项 | 1.道德修养 | 2.专业能力 | 3.职业能力 | 4.领导能力 | 5.发展能力 |
1.1国家认同 | H | | | | M |
1,2社会责任 | H | | M | M | |
1.3体育精神 | H | M | M | M | M |
2.1通用类知识 | M | | | | M |
2.2专业类知识 | | H | H | M | M |
2.3跨专业知识 | | M | M | M | M |
3.1专业实践能力 | | H | H | M | M |
3.2运动技术能力 | | M | M | M | |
4.1分析研究能力 | | H | H | | M |
4.2创新创业能力 | | | H | M | H |
5.1持续发展能力 | | | M | M | H |
5.2沟通协调能力 | | | H | H | M |
6.1人文科学素养 | H | H | | | M |
6.2职业道德操守 | H | | M | M | M |
三、主干学科
管理学、体育学
四、学制与学位
学制:4年
修业年限:4-6年
授予学位:管理学学士
五、课程设置
(一)课程结构表
培养平台 | 课程性质 | 课程类别(模块) | 修读学分 | 修读说明 | 学分分类小计 | 占总学分比例(%) |
通识 | 通识必修 | 思想政治理论类 | 17 | | 36 | 24.8% |
体育素养类 | 7 | 体育概论2学分,2门大学体育课程共5学分。 |
军事类 | 2 | |
大学外语 | 8 | 大学英语A1、大学英语A2。 |
大学语文 | 2 | 修读“大学语文 A-经典阅读 与创意写作” 2 学分。 |
通识选修 | 素质养成模块 | 理念信念与家国情怀 | ≥2 | 至少修读“四史”课程1学分(1门课)、国家安全教育课程1学分(1门课),计2学分。 | 14 | 9.6% |
运动与健康 | ≥3 | 至少修读“大学生心理健康教育”课程(2学分);3-4学期修读大学体育-运动项目限选课2门(每门0.5学分,共1学分)。 |
艺术与审美 | ≥2 | |
劳动与创新创业 | ≥3 | 至少修读3学分,其中需修读“大学生职业生涯规划”(1学分)“创新创业与就业指导”(1学分)2门课程。 |
知识拓展 | 体育与人文社会 | / | |
体育与科学技术 | ≥1 | 学生须至少修读人工智能通识课程1 学分(1 门课)。 |
能力提升 | 科研素养提升 | / | |
职业能力发展 |
通用能力强化 |
专业 | 专业必修 | 学科基础 | 16 | | 16 | 11 % |
专业核心 | 24 | | 24 | 16.5% |
专业业选修 | 模块一:管理运营 | 33 | 须在三个模块中任选修满33学分,各部分不设置最低修读要求。 | 33 | 22.8% |
模块二:策划规划 |
模块三:运动素养 |
拓展选修 | ≤6 | | | |
实践 | 基础素质拓展 | 军事技能训练 | 2 | | 7 | 4.8% |
课外体育实践 | 2 | 学生出早操(0.5 学分)、 参与体育俱乐部(0.5 学分)、 完成体质健康测试和北体大体育特色标准(1 学分) 共 2 学分。 |
审美与人文教育实践 | 1 | |
劳动教育与社会服务实践 | 2 | 选修2学分 |
专业综合实践 | 毕业论文 | 4 | 4学分 | 13 | 9% |
专业实习 | 8 | 专业实习安排在第6学期,共16周。 |
社会调查 | 1 | |
创新创业实践 | 2 | 2学分 | 2 | 1.4% |
毕业要求总学分 | 145 |
毕业要求学时 | 总学时 | 2320 |
其中,必修课学时数 | 1568 |
其中,选修课学时数 | 752 |
|
|
|
|
|
|
|
|
|
(二)实践教学体系结构表
实践平台 | 实践环节 | 涉及课程门数 | 毕业要求实践学时 | 毕业要求实践学分 |
学时数 | 占总学时比例 | 学分数 | 占总学分比例 |
必修课程 课内实践 | 独立设置的实验实践课程 | 运动项目技术类课程(术科课) | 2 | 120 | 5.17% | 5 | 3.45% |
其他实验实践课程 | 1 | 96 | 4.14% | 4 | 2.76% |
含有实验实践的课程 | 11 | 50 | 2.16% | 3 | 2.07% |
通识选修课程课内实践 | 通识限选课程独立设置及含实验实践课程 | 7 | 48 | 2.07% | 1.5 | 1.03% |
专业选修课程课内实践 | 独立设置的实验实践课程 | 运动项目技术类课程(术科课) | 4 | 64 | 2.76% | 2.5 | 1.72% |
其他实验实践课程 | / | / | / | / | / |
含有实验实践的课程 | 20 | 40 | 1.72% | 12.8 | 8.83% |
课外 实践 | 基础素质拓展 | / | / | / | 7 | 4.83% |
专业综合实践 | / | / | / | 13 | 8.97% |
创新创业实践 | / | / | / | 2 | 1.38% |
合计 | 418 | 18.02% | 50.8 | 35.04% |
集中性实践环节(周数) | 16 |
(三)课程设置与毕业要求关系矩阵
毕业要求 必修环节 | 1.价值要求 | 2.专业知识 | 3.专业核心能力 | 4.研究与创新能力 | 5.个人成长与发展能力 | 6.素质要求 |
1.1国家认同 | 1.2社会责任 | 1.3体育精神 | 2.1通用类知识 | 2.2专业类知识 | 2.3跨专业知识 | 3.1运动技术能力 | 3.2专业实践能力 | 4.1分析研究能力 | 4.2创新创业能力 | 5.1持续发展能力 | 5.2沟通协调能力 | 6.1人文科学素养 | 6.2职业道德操守 |
通 识必修课程 | 思想道德与法治 | H | H | | H | | | | | | | | | | |
中国近现代史纲要 | H | H | | H | | | | | | | | | | |
马克思主义基本原理 | H | H | | H | | | | | | | | | | |
毛泽东思想和中国特色社会主义理论体系概论 | H | H | M | H | | | | | | | | | | |
习近平新时代中国特色社会主义思想概论 | H | H | M | H | | | | | | | | | | |
形势与政策 | H | H | M | | | | | | | | | | | |
体育概论 | | | H | | | M | H | | | | | | | |
运动项目概论 | | | H | | | M | H | | | | | | | |
冠军讲体育 | H | H | H | | | H | H | | | | | | | |
大学体育 | | | H | | | H | H | | | | | | | |
军事理论 | H | H | | M | | | | | | | | | | |
大学外语 | | | | H | | | | | | | | | H | |
大学语文 | H | | | H | | | | | | | | | H | |
通通识限选课程 | “四史” | H | | | H | | | | | | | | | H | |
国家安全教育 | H | H | | | | | | | | | | | | |
大学生心理健康教育 | | | | M | | | | | | | M | | | |
艺术与审美 | | | | | H | | | | | | | | H | |
大学生职业生涯规划 | | | | | | | | | | H | H | M | | M |
劳动与创新创业 | | M | | | | | | | | H | M | M | | |
学科基础 | 高等数学 | | | | H | M | | | | H | | | | | |
经济学原理 | | | | M | | | | M | H | M | | | | |
管理学原理 | | | | M | | | | M | H | M | H | | | |
线性代数 | | | | H | H | | | | H | | | | | |
专业核心 | 旅游学概论(双语) | | | | | H | | | | M | M | M | | | M |
旅游接待业★ | | | | | H | | | H | M | | M | H | | H |
旅游目的地管理★ | | | | | H | | | H | | M | M | | | M |
旅游消费者行为★ | | | | | H | | | H | M | M | | H | | M |
旅游经济学 | | | | | H | | | H | H | M | | | | |
旅游规划与开发★ | | | | | H | | | H | M | H | | | | H |
体育旅游政策法规 | M | M | M | | | H | | | | | | | | H |
旅游科学研究方法 | | | | M | M | | | H | H | | | | | |
体育旅游规划制图 | | | | | M | H | | M | M | | | | | |
素质拓展 实践 | 军事技能训练 | H | H | | | | | | | | | | | | |
课外体育实践(含体质测试) | | | H | | | H | H | | | | | | | |
审美与人文教育实践 | | | | H | | | | | | | | M | H | |
劳动教育与社会服务实践 | | | | H | | | | | | M | | | | |
专业综合实践 | 毕业论文(设计) | | | | | H | | | | H | | H | | | |
专业实习 | | | | | | | | H | H | | H | H | | H |
专业实践 | | | | | | | | | | H | H | M | | H |
创新创业实践 | | | | | | | | | | H | H | | | |
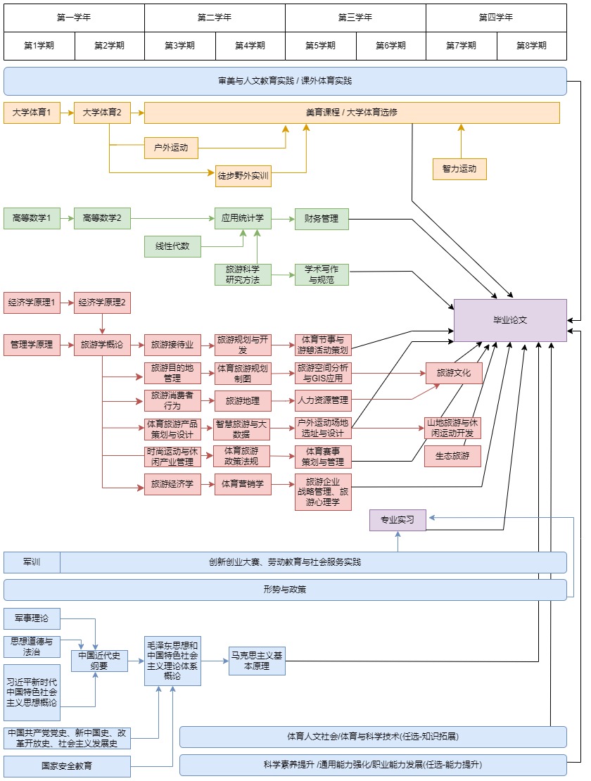
(四)课程拓扑图

(五)课程计划表
1.通识课程
课程性质 | 课程类别 | 代码 | 课程名称 | 学分 | 学时 | 开课学期和周学时 | 学时分配 | 期末考核类型 | 备注 |
大一 | 大二 | 大三 | 大四 | 理论 | 实践 | 实验 | 考试 | 考查 | |
1 | 2 | 3 | 4 | 5 | 6 | 7 | 8 | | | | | | |
通识 必修 | Z0011001 | 思想道德与法治◇ | 3 | 48 | 3 | | | | | | | | 42 | 6 | | | √ | |
Z0011002 | 中国近现代史 纲要◇ | 3 | 48 | | 3 | | | | | | | 42 | 6 | | √ | | |
Z0011003 | 毛泽东思想和中国特色社会主义理论体系概论◇ | 3 | 48 | | | 3 | | | | | | 36 | 12 | | √ | | |
Z0011004 | 马克思主义 基本原理◇ | 3 | 48 | | | | 3 | | | | | 42 | 6 | | √ | | |
Z0011005 | 习近平新时代中国特色社会主义思想概论◇ | 3 | 48 | 3 | | | | | | | | 42 | 6 | | √ | | |
Z0011006 | 形势与政策◇ | 2 | 128 | √ | √ | √ | √ | √ | √ | √ | √ | 112 | 16 | | | √ | |
Z0011007 | 大学语文A-经典阅读与创意写作 | 2 | 32 | 2 | | | | | | | | 32 | 0 | | √ | | |
Z0011010 | 体育概论A◇ | 2 | 32 | 2 | | | | | | | | 28 | 4 | | √ | | |
详见 体育 方案 | 体育必修— 运动项目1◆ | 2.5 | 60 | 4 | | | | | | | | | 60 | | √ | | 线下修读,学生能熟练掌握2项运动项目技能 |
体育必修— 运动项目2◆ | 2.5 | 60 | | 4 | | | | | | | | 60 | | √ | |
Z00110121 | 大学英语A1◇ | 4 | 64 | 4 | | | | | | | | 48 | 16 | | √ | | |
Z00110122 | 大学英语A2◇ | 4 | 64 | | 4 | | | | | | | 48 | 16 | | √ | | |
Z0011015 | 军事理论 | 2 | 36 | 2 | | | | | | | | 36 | | | √ | | |
通识选修 | 通识限选 | Z0111001 | 中国共产党党史◇ | 1 | 16 | √ | √ | | | | | | | 14 | 2 | | √ | | 理念信念与 家国情怀≥2;运动与健康≥3;艺术与审美≥2;劳动与创新创业≥3。 通识选修除所列课程模块必须修读相应学分外,共需修读14学分,共280学时。 |
Z0111002 | 改革开放史◇ | √ | √ | | | | | | | | √ | |
Z0111003 | 新中国史◇ | √ | √ | | | | | | | | √ | |
Z0111004 | 社会主义发展史◇ | √ | √ | | | | | | | | √ | |
Z0111005 | 国家安全教育 | 1 | 16 | √ | √ | | | | | | | 16 | | | √ | |
Z0111006 | 大学生心理 健康教育◇ | 2 | 32 | | 2 | | | | | | | 30 | 2 | | | √ |
详见 体育 清单 | 大学体育-运动项目限选课1◆ | 0.5 | 16 | | | √ | √ | √ | √ | | | | 16 | | √ | |
大学体育-运动项目限选课1◆ | 0.5 | 16 | | | √ | √ | √ | √ | | | | 16 | | √ | |
详见选课清单 | 美育课程 | 2 | 32 | | | √ | √ | √ | √ | √ | √ | 32 | | | √ | |
Z0111007 | 大学生职业生涯 规划◇ | 1 | 16 | | 2 | | | | | | | 10 | 6 | | | √ |
Z0111008 | 创新创业与 就业指导◇ | 1 | 32 | | | 2 | | | | | | 26 | 6 | | | √ |
| 详见选课清单 | 人工智能课程 | 1 | 16 | | | √ | √ | √ | √ | √ | √ | 16 | | | √ | |
通识任选 | 知识拓展 -任选模块 | 体育与人文社会 | | | | | √ | √ | √ | √ | √ | √ | | | | | |
体育与科学技术 | | | | | √ | √ | √ | √ | √ | √ | | | | | |
能力提升 -任选模块 | 科研素养提升 | | | | | √ | √ | √ | √ | √ | √ | | | | | |
职业能力发展 | | | | | √ | √ | √ | √ | √ | √ | | | | | |
通用能力强化 | | | | | √ | √ | √ | √ | √ | √ | | | | | |
合计 | 46 | 908 | 19 | 14 | 5 | 3 | 0 | 0 | 0 | 0 | 642 | 263 | 48 | |
|
|
|
|
|
|
|
|
|
|
|
|
|
|
|
|
|
|
|
|
|
2.专业课程
课程性质 | 课程类别 | 代码 | 课程名称 | 学分 | 学时 | 开课学期和周学时 | 学时分配 | 期末考核类型 | 备注 |
大一 | 大二 | 大三 | 大四 | 理论 | 实践 | 实验 | 考试 | 考查 | |
1 | 2 | 3 | 4 | 5 | 6 | 7 | 8 |
专业必修 | 学科基础 | G1621001 | 高等数学1 | 3 | 48 | 3 | | | | | | | | 48 | | | √ | | |
G1621002 | 高等数学2 | 3 | 48 | | 3 | | | | | | | 48 | | | √ | | |
G16210031 | 经济学原理1 | 3 | 48 | 3 | | | | | | | | 42 | 6 | | √ | | |
G16210032 | 经济学原理2 | 2 | 32 | | 2 | | | | | | | 28 | 4 | | √ | | |
G1621005 | 管理学原理 | 3 | 48 | 3 | | | | | | | | 42 | 6 | | √ | | |
G1621006 | 线性代数 | 2 | 32 | | | 2 | | | | | | 32 | | | √ | | |
专业核心 | G1622001 | 旅游学概论(双语)◇ | 3 | 48 | | 3 | | | | | | | 42 | 6 | | √ | | |
G1622002 | 旅游接待业◇ | 2 | 32 | | | 2 | | | | | | 28 | 4 | | √ | | |
G1622003 | 旅游目的地管理◇ | 3 | 48 | | | 3 | | | | | | 42 | 6 | | √ | | |
G1622004 | 旅游消费者行为◇ | 2 | 32 | | | | 2 | | | | | 28 | 4 | | √ | | |
G1622005 | 旅游经济学◇ | 3 | 48 | | | 3 | | | | | | 42 | 6 | | √ | | |
G1622006 | 旅游规划与开发◇ | 3 | 48 | | | | 3 | | | | | 42 | 6 | | √ | | |
G1622007 | 体育旅游政策法规 | 2 | 32 | | | 2 | | | | | | 28 | 4 | | √ | | |
G1622008 | 旅游科学研究方法◇ | 2 | 32 | | | | 2 | | | | | 28 | 4 | | √ | | |
G1622009 | 体育旅游规划制图◆ | 4 | 96 | | | | 4 | | | | | | 96 | | √ | | |
专业选修 | 管理运营模块 | G1624001 | 财务管理◇ | 2 | 32 | | | | | 2 | | | | 28 | 4 | | √ | | |
G1624002 | 旅游心理学◇ | 2 | 32 | | | | | 2 | | | | 28 | 4 | | √ | | |
G1624003 | 旅游企业战略管理◇ | 2 | 32 | | | | | 2 | | | | 28 | 4 | | √ | | |
G1624004 | 应用统计学◇ | 2 | 32 | | | | 2 | | | | | 28 | 4 | | √ | | |
G1624005 | 旅行社与电子商务◇ | 2 | 32 | | | | 2 | | | | | 28 | 4 | | √ | | |
G1624006 | 体育赛事策划与管理◇ | 2 | 32 | | | | | 2 | | | | 28 | 4 | | √ | | |
G1624007 | 人力资源管理◇ | 2 | 32 | | | | | 2 | | | | 28 | 4 | | √ | | |
G1624008 | 时尚运动与休闲产业管理(双语)◇ | 2 | 32 | | | 2 | | | | | | 28 | 4 | | √ | | |
G1624009 | 智慧旅游与大数据◇ | 2 | 32 | | | | 2 | | | | | 28 | 4 | | √ | | |
G1624010 | 体育营销学◇ | 2 | 32 | | | | 2 | | | | | 28 | 4 | | √ | | |
策划规划模块 | G1625001 | 旅游地理◇ | 2 | 32 | | | | 2 | | | | | 28 | 4 | | √ | | |
G1625002 | 体育旅游产品策划与设计◇ | 2 | 32 | | | 2 | | | | | | 28 | 4 | | √ | | |
G1625003 | 体育节事与游憩活动策划◇ | 2 | 32 | | | | | 2 | | | | 28 | 4 | | √ | | |
G1625004 | 户外运动场地选址与设计◇ | 2 | 32 | | | | | 2 | | | | 28 | 4 | | √ | | |
G1625005 | 旅游空间分析与GIS应用◇ | 2 | 32 | | | | | 2 | | | | 28 | 4 | | √ | | |
G1625006 | 山地旅游与休闲运动开发◇ | 2 | 32 | | | | | | | 2 | | 28 | 4 | | √ | | |
G1625007 | 专业英语口语◇ | 2 | 32 | | | | | 2 | | | | 28 | 4 | | √ | | |
G1625008 | 学术写作与规范◇ | 2 | 32 | | | | | 2 | | | | 28 | 4 | | √ | | |
G1625009 | 生态旅游◇ | 2 | 32 | | | | | | | 2 | | 28 | 4 | | √ | | |
G1625010 | 旅游文化学◇ | 2 | 32 | | | | | | | 2 | | 28 | 4 | | √ | | |
运动素养选修模块 | G1626001 | 徒步野外实训◆ | 1 | 24 | | | | 1 | | | | | | 24 | | √ | | |
G1626002 | 户外运动◆ | 2.5 | 64 | | | 2.5 | | | | | | | 64 | | √ | | |
G1626004 | 智力运动◆ | 2.5 | 64 | | | | | | | 2.5 | | | 64 | | √ | | |
合计 | 86 | 1464 | 9 | 8 | 18.5 | 22 | 20 | 0 | 6 | 0 | 1080 | 384 | 0 | |
|
|
|
|
|
|
|
|
|
|
|
|
|
|
|
|
|
|
|
|
|
|
|
|
|
|
|
|
|
|
|
3.实践环节
实践环节 | 代码 | 具体环节名称 | 学分 | 周数 | 开课学期 | 考核方式 | 备注 |
大一 | 大二 | 大三 | 大四 | 考试 | 考查 |
1 | 2 | 3 | 4 | 5 | 6 | 7 | 8 |
素质拓展实践 | Z0111009 | 军事技能训练◆ | 2 | 2 | √ | | | | | | | | | √ | |
I2031002 | 课外体育实践◆ | 2 | | √ | √ | √ | √ | √ | √ | √ | √ | | √ | |
I2031003 | 审美与人文教育实践◆ | 1 | | √ | √ | √ | √ | √ | √ | √ | √ | | √ | |
I2031004 | 劳动教育与社会服务实践◆ | 2 | | √ | √ | √ | √ | √ | √ | √ | √ | | √ | |
专业综合实践 | I2032001 | 毕业论文 | 4 | | | | | | | √ | √ | √ | | √ | |
I2032002 | 专业实习◆ | 8 | 16 | | | | | | √ | | | | √ | |
I2032003 | 社会调查◆ | 1 | | | | | √ | √ | √ | √ | √ | | √ | |
创新创业实践 | I2033001 | 创新创业◆ | 2 | | | | | √ | √ | √ | √ | √ | | √ | |
合计 | 22 | | |
六、各学期指导性修读学分与周学时分布表
(一)各学期指导性修读学分分布
课程类别 | 开课学期 |
大一 | 大二 | 大三 | 大四 |
1 | 2 | 3 | 4 | 5 | 6 | 7 | 8 |
通识必修 | 14 | 14 | 5 | 1 | 1 | 1 | | |
通识限选 | | 4 | 4 | 2 | | | | |
通识任选 | | | | | 2 | | 2 | |
专业必修 | 9 | 8 | 16 | 7 | | | | |
专业选修 | | | | 15 | 18 | | | |
实践环节 | | | | | 4 | 8 | 6 | 4 |
合计 | 23 | 26 | 25 | 25 | 25 | 9 | 8 | 4 |
(二)各学期指导性修读周学时分布
课程类别 | 开课学期 |
大一 | 大二 | 大三 | 大四 |
1 | 2 | 3 | 4 | 5 | 6 | 7 | 8 |
通识必修 | 18 | 18 | 5 | 1 | 1 | 1 | | |
通识限选 | | | 4 | 2 | | | | |
通识任选 | | | | | 2 | | 2 | |
专业必修 | 9 | 8 | 19 | 7 | | | | |
专业选修 | | | | 15 | 18 | | | |
实践环节 | | | | | 6 | 10 | 8 | 6 |
合计 | 27 | 26 | 28 | 25 | 27 | 11 | 10 | 6 |
七、专业必修课程简介
(一)学科基础课程
1.课程名称:高等数学
学分:6
学时:96
主要内容:本课程是为旅游管理专业学生开设的学科基础课。本课程主要介绍一元微积分及应用。本课程的教学目的是培养学生具有抽象思维能力、逻辑推理能力、空间想象能力、运算能力和自学能力,还要特别注意培养学生具有综合运用所学知识去分析问题和解决问题的能力。
先修课程:无
2.课程名称:经济学原理
学分:5
学时:80
主要内容:经济学原理是面向旅游管理专业本科学生开设的一门学科基础课,分为微观经济学和宏观经济学。微观经济学以对单个消费者、厂商以及资源所有者的经济行为分析为基础,研究现代西方经济社会市场机制的运行、对经济资源的配置作用及相关的改善路径。本门课程主要围绕市场需求和供给、消费者行为理论、生产者行为理论和市场理论、生产要素市场理论、一般均衡论和福利经济学、博弈论、市场失灵和微观经济政策等方面展开分析。宏观经济学是以社会总体的经济行为即宏观经济行为作为研究对象的一门理论经济学,本课程主要介绍了宏观经济学的基本理论及基本知识,通过对国民经济总量相互关系的研究,揭示宏观经济运行过程中的矛盾、宏观经济变化规律以及政府的经济政策对国民经济的影响。本课程重点涉及宏观经济学的理论研究,解释了市场经济条件下宏观经济的运行机制及原理,说明了政府宏观经济政策的重要性。
先修课程:无
3.课程名称:管理学原理
学分:3
学时:48
主要内容:《管理学原理》是一门管理学科的基础课程,同时又是一门应用范围极广的综合性的学科,在四年的本科学习中,起着引导学生入门及初步养成管理思维模式的作用。本课程系统地讲述了管理学的基本理论、管理思想的演变和全球的管理实践活动。它引导学生对与管理相关的文化、社会责任和道德等问题进行探讨,使学生了解管理学的历史和发展,对计划、组织、领导和控制等管理职能有一个简要的认识。
先修课程:无
4.课程名称:线性代数
学分:2
学时:32
主要内容:本课程是为旅游管理专业方向学生开设的学科基础课。《线性代数》突出线性代数的计算和方法,把抽象的内容与具体例子相结合,不仅要研究单变量之间的关系,还要进一步研究多个变量之间的关系,使各种实际问题线性化,是现实中解决问题的有效工具。本课程主要研究有限维线性空间极其线性变换的基本理论,包括行列式、矩阵及矩阵的初等变换、线性方程组、向量组的线性相关性、相似矩阵等内容。本课程的教学目的是使学生理解几何观念与代数方法之间的联系,从具体概念抽象出来的公理化方法,以及严谨的逻辑推证,巧妙的归纳综合等,既有一定的理论推导,又有大量的繁杂运算。有利于培养学生抽象思维能力,逻辑推理能力,分析问题能力和动手解决问题的能力。
先修课程:无
(二)专业核心课程
1.课程名称:旅游学概论
学分:3
学时:48
主要内容:该门课程主要讲授旅游学的基础理论,具有较强的知识性和理论性,是认识与学习旅游学及其相关课程必备的基础课程。本课程旨在通过旅游者、旅游资源、旅游产品、旅游业、旅游交通等不同方面来揭示旅游发展的基本特征和规律,使学生了解旅游学的基本原理,掌握旅游管理学科的结构体系;能比较系统地了解中外旅游活动的产生和发展概况,能够掌握旅游活动的三要素、旅游业的构成、旅游业对经济、社会、文化的影响、旅游业的宏观管理与协调、旅游业未来发展趋势等多方面问题。
先修课程:无
2.课程名称:旅游接待业
学分:2
学时:32
主要内容:《旅游接待业》是旅游管理类专业的一门核心基础课程,旨在培养学生理解和掌握旅游接待业的基本概念、理论框架、运营模式以及服务质量管理等方面的知识。通过本课程的学习,学生将获得必要的技能和视角,以应对不断变化的旅游市场和游客需求。课程内容覆盖了行业概览、业态分析、服务质量与管理、营销策略、人力资源管理、信息技术应用、可持续旅游和社会责任,以及危机管理等多个关键领域。学生将深入理解旅游接待业的历史背景、行业特性及其发展趋势,细致剖析酒店、餐饮、旅行社和旅游景区等不同业态的运营模式;同时,掌握服务质量管理、顾客关系维护、市场细分与品牌建设等专业技能,学习如何运用现代信息技术优化业务流程,并探讨如何在追求经济效益的同时,实现环境保护和社区发展的可持续目标。
先修课程:旅游学概论
3.课程名称:旅游目的地管理
学分:3
学时:48
主要内容:本门课程是旅游管理专业的专业核心课,主要讲授与旅游目的地管理的相关的概念体系、重点相关研究成果和产业实践认识等三个方面,本课程将旅游目的地理论知识和旅游开发规划相结合,为解决实践问题提供知识框架和思路。本课程旨在使学生掌握旅游目的地基础理论,并构建完备的知识架构体系以应对实践过程中遇到的问题。
先修课程:旅游学概论
4.课程名称:旅游消费者行为
学分:2
学时:32
主要内容:《旅游消费者行为》是面向旅游管理专业本科学生开设的一门专业核心课,是该专业学生需要学习和掌握的四大核心必修课程之一。本课程既契合了旅游管理专业人才的培养目标,如掌握相关的基本理论和知识,掌握有关问题的多元分析视角;又通过将描述性研究和解释性研究相结合的方式迎合了社会对相关人才的知识、能力需求。基于此,将基础理论与相关案例进行有效结合,并用清晰生动的教学内容展示出来,达到核心内容熟练掌握、分析方法全面覆盖,是本门课程教学的重点和难点。
先修课程:旅游学概论
5.课程名称:旅游经济学
学分:3
学时:48
主要内容:《旅游经济学》是旅游管理专业本科学生的一门专业核心课,是一门建立在旅游学、经济学和市场营销学基础之上的,以旅游活动中的经济问题为研究对象的基础性、综合性和应用性学科。旅游业作为与其他行业部门关联性高的产业,在国民经济增长中发挥着重要作用。因此,引导学生将基础理论与相关案例进行有效结合,对旅游经济活动中的各种经济现象、经济规律和经济关系进行全面概括和分析,是本门课程教学的重点。
先修课程:旅游学概论
6.课程名称:旅游规划与开发
学分:3
学时:48
主要内容:本课程从宏观与微观各个层面来介绍旅游规划的理论、内容、程序、技术及方法,揭示旅游规划与开发专业性、知识性和实务性的特点。本课程即重视旅游规划原理与方法的教学,又注重学生旅游规划实践能力的培养。本课程旨在通过旅游规划原理与方法的教学,使学生具备将旅游规划理论与实践相结合的基本能力,初步掌握旅游规划与开发原理及方法,熟悉各类旅游规划与开发的程序及内容,使学生具备参与各类旅游规划的项目的实践应用能力。
先修课程:旅游学概论
7.课程名称:体育旅游政策法规
学分:2
学时:32
主要内容:《体育旅游政策法规》是旅游管理专业本科学生的一门专业核心课程。本门课程是与体育旅游领域法律关系实践紧密结合、调整体育旅游活动中各种社会关系的法律规范的应用性课程。结合课程性质,本门课程教学的总体目标是通过本门课程的学习,使学生牢固树立社会主义法治理念,掌握体育旅游政策法规的基本理论和知识,培养学生运用体育旅游政策法规知识解决实际工作中所遇到问题的能力。理论目标为要求学生在熟悉旅游政策法规和体育旅游政策法规的基础上,掌握体育旅游各领域的政策法规,具体包括体育旅游者政策法规、体育旅游发展与促进政策法规、体育旅游经营与执业主体政策法规、体育旅游纠纷及解决政策法规。
先修课程:无
8.课程名称:旅游科学研究方法
学分:2
学时:32
主要内容:《旅游科学研究方法》旨在培养学生掌握旅游研究中的科学方法,内容涵盖了旅游研究的基本概念、理论框架以及实践应用,深入解析了问卷调查、访谈、观察、实验等多种研究方法的操作技巧,并强调了数据收集与分析的规范性和严谨性。课程将详细介绍旅游研究中的主要理论范式,定性和定量研究方法,以及混合方法的使用,课程涉及旅游研究设计、成果呈现与评价等关键环节,旨在帮助学生发展批判性思维和独立研究能力,培养学生独立进行旅游科学研究的能力,为旅游业的可持续发展提供有力支撑。
先修课程:无
9.课程名称:体育旅游规划制图
学分:4
学时:96
主要内容:该门课程具有实践性强的特点,介绍旅游规划制图基本知识、基本理论,讲述AutoCAD、CorelDraw软件的基本用法以及利用AutoCAD、CorelDraw软件绘制基本旅游规划图的方法。该课程主要通过实验使学生掌握AutoCAD、CorelDraw两个软件的基本用法。通过上机实验使学生基本掌握利用AutoCAD、CorelDraw等规划制图软件绘制旅游规划图件的方法,为今后从事旅游规划与开发、旅游管理工作奠定基础。课程旨在提高学生的美学、设计学素养,优化学生的旅游专业知识结构,提高旅游专业知识水平,增强学生实践能力,通过本课程相关的讲授和实际操作能力的训练,使学生巩固以前所学的旅游规划设计理论。
先修课程:无
八、实践环节考核说明
(一)素质拓展实践
1.军事技能训练
新生入学后参加为期2周的军事技能训练。考核内容包括出勤纪律考核、队列队形考核及内务考核。考核采用百分制,及格以上获得2学分,不及格者须重修。军事技能训练考核由学校和承训教官共同组织实施,成绩分优秀、良好、及格和不及格四个等级,根据学生参训时间、现实表现、掌握程度综合评定。
2.课外体育实践
学生在读期间须参加各类课外体育实践活动,包括参加学院组织的出早操活动、代表学院或学校参加校级以上体育比赛、参与组织或执裁各类体育比赛,以获得课外体育实践1学分。
本专业学生在第一至第五学期必须参加由学院组织的出早操活动,每学期每周至少出2次早操。根据学院制定的早操细则,设优秀、合格、不合格三档,合格以上可获0.5学分。
本专业学生在第一至第七学期根据特长和兴趣自愿参加各类体育比赛,由赛事主办方出具比赛成绩或业务表现证明,每学期至少参加1次相关体育活动,报学院作为认定学分依据,等级设优秀、合格、不合格三档,合格以上可获0.5学分。
学生需要每年参加国民体质测试,成绩全部合格方可获得1学分。
3.审美与人文教育实践
学生在读期间需完成规定的经典著作研读和报告、走近博物馆、艺术作品展演、各级各类文艺竞赛或文化艺术类社团参与及表演等,以获得审美与人文教育实践1学分。完成冠军讲体育,体育人文大讲堂,体育科技大讲堂三门课程修读也可作为此环节 1 学分的认定条件。
本专业学生在第一至第七学期根据特长和兴趣自愿参加各类文艺竞赛、表演或社团活动,由赛事主办方出具参赛名单、比赛成绩或业务表现证明,在读期间至少参加2次相关文艺活动,报学院作为认定学分依据,等级设优秀、合格、不合格三档,合格以上可获0.5学分。
本专业学生在读期间需完成规定的经典著作研读和报告、走近博物馆、艺术作品展演,并完成1份书面读后感或观后感。读后感或观后感要有图片等支撑,文字3000字以上,在规定时间内提交至相关老师审阅评定,等级设优秀、合格、不合格三档,合格以上可获得0.5学分。
4.劳动教育与社会服务实践
学生在读期间须参加各类劳动和社会服务实践活动,包括日常生活学习和训练中的卫生劳动、校园公益劳动、社会志愿服务活动等,以获得劳动教育与社会服务实践2学分。
本专业学生在第一至五学期和第七学期需参加日常生活劳动(如校园/宿舍卫生、训练器材/实验仪器收纳整理等)和校园公益劳动(如图书馆图书整理、校史馆讲解、招生/本科教学/就业咨询助理等),每学期该类劳动实践不少于16学时,完成者获得1学分。
本专业学生在校期间应参加至少1次与本学院专业特色相关的志愿服务劳动工作或社会志愿服务,包括参与基层体育支教、全民健身推广、赛事和重要活动志愿服务等活动,参加学院、学校或社会组织的其它相关活动(劳动教育活动和志愿服务活动)等,并提交志愿工作证明,同时需完成1份工作心得或结合服务实践完成1份分析报告。工作心得或分析报告于每学期末提交至年级辅导员评阅。成绩合格者获得1学分。
志愿服务主要考核标准
一级指标 | 二级指标 | 质量标准 |
专业特色志愿服务 | 服务内容 | 参加1次及以上与旅游管理相关的志愿服务工作 |
服务水平 | 达到良好的服务质量,并提交志愿工作证明 |
安全保障 | 服务全程无违纪、违法、事故等发生 |
学习收获 | 完成1份1500字以上的工作心得(或分析报告) |
社会志愿服务 | 服务内容 | 参加1次(及以上)本校或其他单位组织的体育赛事、重要社会活动等志愿服务工作 |
服务水平 | 达到良好的服务质量,并提交志愿工作证明 |
安全保障 | 服务全程无违纪、违法、事故等发生 |
学习收获 | 完成1份1500字以上的工作心得(或分析报告) |
(二)专业综合实践
1.毕业论文
本专业学生采取毕业论文考核形式,学生答辩通过、修改通过者,获得4学分。学生须在第6学期实习结束后完成由院系组织的导师遴选工作,并在导师指导下独立完成毕业论文1篇,在第8学期完成毕业论文答辩工作。具体细则详见《best365官方网站本科生毕业论文质量评价》。
best365官方网站本科生毕业论文质量评价标准
评价基元 | 评价要素 | 评价内涵 | 分值 | 得分 |
选题质量20% | 01 | 目标明确符合要求 | 符合培养目标,体现学科、专业特点和教学计划中对能力知识结构的基本要求,达到毕业论文综合训练的目的。 | 7 | |
02 | 理论意义和实际意义 | 符合本学科的理论发展,解决学科建设、学科发展的理论或方法问题,有一定的科学意义;符合我国经济建设和社会发展的需要,解决应用性研究中的某个理论或方法问题,具有一定的实际价值。 | 7 | |
03 | 选题适当 | 题目贴切,有较强科学性;难易度适中;题目规模适当。 | 6 | |
能力水平45% | 04 | 查阅文献资料能力 | 能独立查阅相关文献资料,归纳总结本领域的有关科学成果。 | 5 | |
05 | 综合运用知识能力 | 能运用所学专业知识分析论述有关问题;能对占有资料进行分析整理并适当运用;概念清楚,能以恰当的论据对科学论点进行有说服力的论证。 | 10 | |
06 | 研究方案的设计能力 | 论文的整体思路清楚;结构合理,研究方案完整有序。 | 7 | |
07 | 研究方法和手段的运用 能力 | 能熟练地运用本学科常规科学研究方法;能适当运用相关研究手段(如计算机、实验仪器设备等)进行资料收集、加工、整理,并辅助论文写作。 | 10 | |
08 | 外文应用能力 | 能按学校规定结合论文写作阅读、翻译一定量的本专业外文资料,有外文摘要和外文书目。 | 3 | |
09 | 报告答辩能力 | 论文报告清楚、简练、能全面体现研究的中心内容;论文答辩简洁、明了,能回答所问问题。 | 10 | |
成果质量 35% | 10 | 文题相符 | 论文较完整地回答了题目所设定的有关问题。 | 10 | |
11 | 写作水平 | 论点鲜明;观点正确;论据充分;论证有力,条理分明;语言流畅,书写工整。 | 13 | |
12 | 写作规范 | 符合科学论文的基本要求,论文中的用语、格式、图表、数据、各种资料的运用及引用都要符合规范要求。 | 5 | |
13 | 篇幅 | 一般不少于5000字。 | 5 | |
14 | 成果的理论或实际价值 | 在理论上具有新意;应用研究对于实际工作具有一定意义。 | 7 | |
2.专业实习
本专业学生的专业实习为16周,共计8学分。实习考核成绩及格以上者方可获得专业实习学分(详见《旅游管理专业实习环节主要考核内容与质量标准》,准予毕业。未参加实习(包括中途离开)或实习不及格的学生不能毕业,只能取得结业证书(详见《best365官方网站本科生教育实习管理办法》)。
旅游管理专业实习环节主要考核内容与质量标准
一级指标 | 二级指标 | 质量标准 |
实习准备 | 实习计划 | 内容完整,思路明确,实施方案具体,落实计划有措施。 |
实习大纲 | 实习性质、目的的要求明确,内容完整,符合教学要求,编写规范。 |
实习情况 | 实习内容 | 专业实习内容符合教学大纲要求,与专业结合较密切。 |
实习日志 | 学生认真、规范记录专业实习日志,内容完整。 |
实习报告 | 专业实习报告源于实习日志;数据真实;图样比较清晰,有系统性;书写规范。 |
实习纪律 | 有明确的纪律要求,执行严格,遵守安全、保密和劳动保护等有关规定,学生无违纪、违法和事故发生。 |
时间利用 | 专业实习时间利用率(时间利用率=在岗学时数/计划实习学时数)为95%。 |
成绩评定 | 评定方案 | 有完善的评定方案和严格的评定程序,能反映毕业实习质量。 |
评定过程 | 成绩评定过程公平、公开、透明,充分结合个人实习小组、指导教师和实习单位的意见,成绩符合正态分布规律,各种项目的填写、签字齐全。 |
实习总结 | 总结评价 | 有专业实习总结材料,实习鉴定表填写认真,实习单位评价意见真实可靠。 |
3.社会调查
(1)专业调查实践
本专业学生在校期间应参加有关体育旅游或休闲体育方面的专业社会调查,并完成1份书面调查报告。调查报告要求学生紧密结合与本专业相关的热点问题。调查报告要具有原创性,调查结果要有图片和数据等支撑,文字3000字以上。调查报告由年级收齐,在规定时间内提交至专业导师评阅,成绩合格者获得1学分。学生自主参加其他社会调查,获得年级审核通过,可代替统一布置的社会调查。
社会调查主要考核标准
一级指标 | 二级指标 | 质量标准 |
调查准备 | 调查计划 | 内容完整全面,时间安排合理,思路创新 |
调查大纲 | 内容完整细致,题目符合专业要求 |
调查情况 | 调查笔记 | 详细记录调查过程,数据完整准确 |
调查内容 | 调查内容符合专业要求,与专业结合紧密 |
调查纪律 | 调查全程无违纪、违法、事故等发生 |
成绩评定 | 报告文字 | 字数在3000字以上,语言流畅,论据充分,逻辑性强,内容保证原创 |
图表要求 | 图表格式规范,统计数据准确、详细 |
(2)职业技能实践
本专业学生在校期间,考取社会体育指导员证书、山地户外指导员证书、导游证、高尔夫教练证书等与本专业相关的证书,并提交相关证明材料,中级及以上获得1学分,初级获得0.5学分。
(三)创新创业实践
本专业学生在校期间应参加创新创业实践活动,包括创新创业项目实践训练、创意策划与设计大赛、体育旅游策划与规划项目等。累计不超过2学分。
1.创新创业项目实践训练
本专业学生在校期间,应当积极参加“互联网+”创新创业大赛/挑战杯/创青春中国青年创新创业大赛/红旅大赛等全国创新创业类竞赛或市级及以上创新创业实训项目。创新创业类竞赛晋级校赛时,学生作为主持人可获2分,参与成员排名前三名每人获1分,其余成员各获0.5分;晋级市赛时,学生作为主持人或参与成员排名前三名每人获2分,其余成员各加1分;晋级国赛时全员可获2分,同一项目晋级不重复累加学分。创新创业实训项目需经有关部门审核确认结题,评定为优秀的项目全员获2分;评定为良好的项目主持人及参与成员前五名获1分,其余成员获0.5分;评定为及格的项目全员获0.5分。
创新创业主要考核标准
一级指标 | 二级指标 | 质量标准 |
项目准备 | 成员构成 | 学生以个人或团队(最多5人)形式申报,且项目依托单位须为best365官方网站。 |
项目过程 | 项目进展 | 在项目开展过程中,按照计划执行,并与导师进行实时沟通,保证项目完成质量。 |
项目结题 | 结题报告 | 经项目组织部门审核,且鉴定为通过。 |
2.创意策划与设计大赛
在校期间积极参与本学院组织的体育旅游创意策划与设计大赛。学生以个人或团队(不超过5人)形式申报,并在规定时间内提交方案。院系负责组织校内外专家组成评审小组对设计方案进行审核,并评出一二三等奖。一等奖获得2学分,二等奖获得1学分,三等奖获得0.5学分。
创意策划与设计大赛主要考核标准
一级指标 | 二级指标 | 质量标准 |
比赛准备 | 成员构成 | 学生以个人或团队(不超过5人)形式申报。 |
结果展示 | 口头汇报 | 内容表达自然流畅;汇报内容结构完整、层次分明、突出重点。 |
结果评定 | 方案质量 | 方案具有较强的创意和可操作性。 |
评定过程 | 结果评定过程公平、公开、透明,充分结合校内外专家和相关企业人员的意见。 |
3.体育旅游策划与规划设计项目
结合专业特色和市场需求,学院组建体育旅游策划设计团队与体育旅游规划设计团队,学生可选择参加某一团队(成员不超过10人),并参与具体策划与规划项目的编制工作。累计参与完成2个及以上项目,并由项目负责人提供证明,可获得2学分。
体育旅游策划与规划设计项目主要考核标准
一级指标 | 二级指标 | 质量标准 |
准备工作 | 成员构成 | 最多不超过10人。 |
参与过程 | 项目进展 | 在项目开展过程中,按照计划执行,并与项目负责人进行实时沟通,保证项目完成质量。 |
结果评定 | 参与次数 | 参与累计2个及以上。 |
评定标准 | 项目负责人提供纸质证明。 |
4.专业活动组织与策划方案设计
本专业学生在校期间积极参与本学院、社会团体或个人组织的体育旅游活动或休闲体育活动的组织与策划活动。学生以个人或团队(不超过5人)形式参与,并在规定时间内提交策划方案。策划方案被活动主办方采用,团队成员获2学分。策划方案设计符合设计基本要求,并得到专业导师认可团队成员获1学分。
专业活动组织与策划方案设计考核标准
一级指标 | 二级指标 | 质量标准 |
活动准备 | 成员构成 | 学生以个人或团队(最多5人)组成,且活动有合法的社会团体或个人主办。 |
活动过程 | 活动进展 | 在活动组织与策划过程中,能依据活动的主题和活动主办方的要求或按照导师要求进行。 |
考核指标 | 质量标准 | 方案符合活动主题,具有较强的创意和可操作性;方案符合指导教师的基本要求。 |
5.学术活动
本专业学生在校期间,积极参与学院“五个一”(一库、一书、一榜、一会、一盟)项目的相关学术活动,并提交相关证明材料;或在校期间累计参加10次及以上学术活动,包括各种学术报告、讲座、研讨会等,并提交相关证明材料,每学期期末由班级汇总提交至年级辅导员处审核。成绩合格者获得1学分。
学术活动主要考核标准
一级指标 | 二级指标 | 质量标准 |
活动内容 | 一库、一书、一榜 | 为项目开展提供资料查找工作或参与相关报告撰写工作,所查找资料符合项目要求,报告撰写5000字以上并获得学院认定。 |
一会、一盟 | 为项目开展提供会议服务或执行文案编制,并获得学院认定。 |
学术报告、讲座、研讨会等 | 累计参加10次及以上,以点名册或听课券为准。 |
方案执笔人:谢婷、杨占东
方案审核人:杨占东
专业负责人:蒋依依
方案审批人:蒋依依